We read every piece of feedback, and take your input very seriously.
To see all available qualifiers, see our documentation.
There was an error while loading. Please reload this page.
1 parent 7a518e9 commit 942cbfeCopy full SHA for 942cbfe
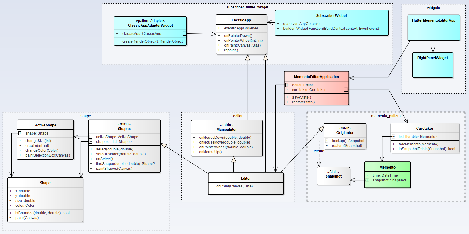
patterns/memento/memento_editor/README.md
@@ -15,7 +15,7 @@ This complex example includes these implementations:
15
- [[SubscriberWidget](https://github.com/RefactoringGuru/design-patterns-dart/tree/master/patterns/observer/subscriber_flutter_widget)]
16
17
### Diagram:
18
-
+
19
20
### Client code:
21
```dart
0 commit comments